文章 标签 分类 关于
文章标签分类关于
Home avatar

izy

GitHub
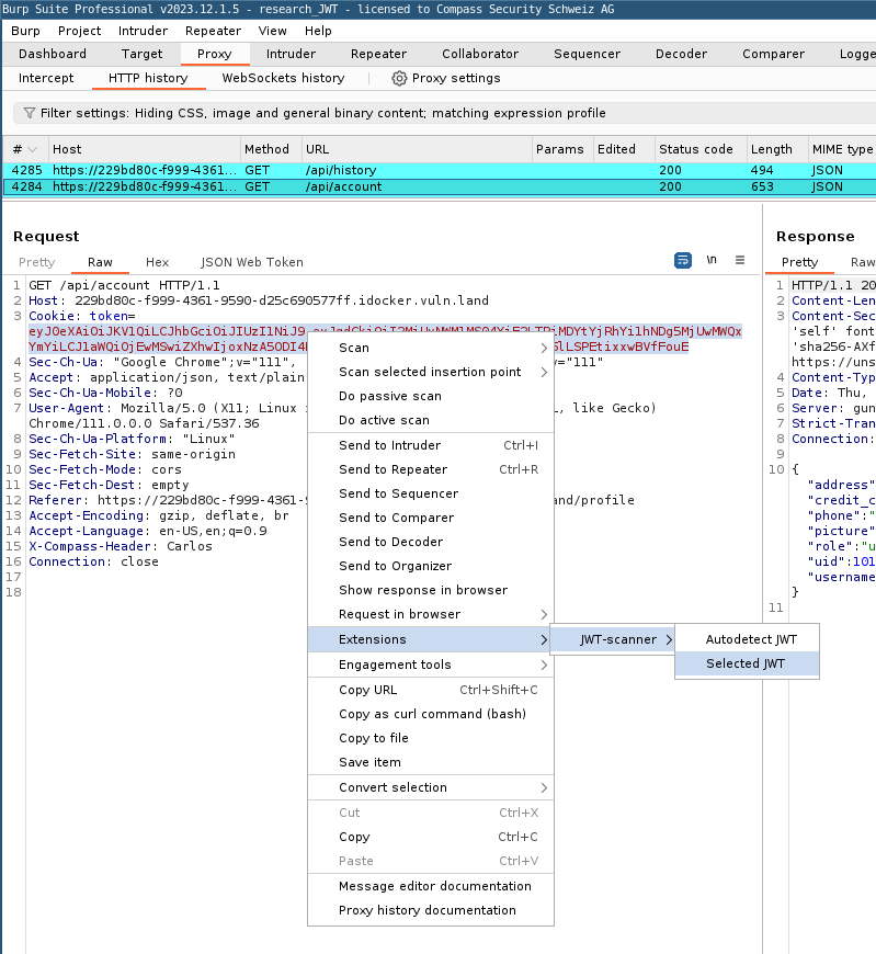
Featured image for [开源工具] - Burp一款新扩展:JWT-scanner

[开源工具] - Burp一款新扩展:JWT-scanner

izy avatarizy  发布于 2024-09-13 收录于  类别 信息安全 和 系列
阅读全文
 , , JWT-Scanner, 
Featured image for [开源工具] - BypassFuzzer

[开源工具] - BypassFuzzer

izy avatarizy  发布于 2024-09-13 收录于  类别 信息安全 和 系列
阅读全文
 , 开源工具
Featured image for [开源工具] - chromedb读取本地Chromium数据

[开源工具] - chromedb读取本地Chromium数据

izy avatarizy  发布于 2024-09-13 收录于  类别 信息安全 和 系列
阅读全文
 开源工具
Featured image for [开源工具] - Cookie-Monster

[开源工具] - Cookie-Monster

izy avatarizy  发布于 2024-09-13 收录于  类别 信息安全 和 系列
阅读全文
 , 信息安全
Featured image for [开源工具] - CVEMAP

[开源工具] - CVEMAP

izy avatarizy  发布于 2024-09-13 收录于  类别 信息安全 和 系列
阅读全文
 , 开源工具, 信息安全
Featured image for [开源工具] - Ghauri跨平台可自动执行检测和利用SQL注入

[开源工具] - Ghauri跨平台可自动执行检测和利用SQL注入

izy avatarizy  发布于 2024-09-13 收录于  类别 信息安全 和 系列
阅读全文
 , 开源工具, 信息安全
Featured image for [开源工具] - smbclient-ng

[开源工具] - smbclient-ng

izy avatarizy  发布于 2024-09-13 收录于  类别 信息安全 和 系列
阅读全文
 安全测试
  • 1
  • 2
  • 3
  • 4
  • …
  • 11
2019 - 2025 izy | CC BY-NC 4.0